Peer To Peer Connection Javascript
Websockets Vs Webrtc 7 Most Amazing Comparisons To Learn
Real Time Communication With Webrtc Chapter 1 By Silong Liu Medium
Peer To Peer Wikipedia
Get Started With Webrtc Html5 Rocks
Build A Webcam Communication App Using Webrtc By Flavio Copes Bits And Pieces
Peer To Peer Connection On Lan Using Node Js Stack Overflow
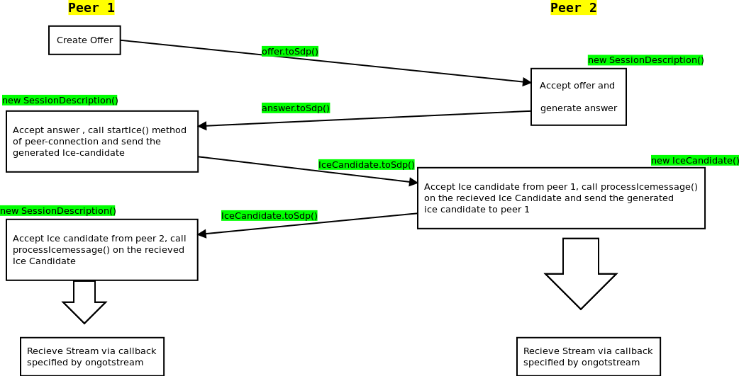
Initiating peer connections Each peer connection is handled by a RTCPeerConnection object The constructor for this class takes a single RTCConfiguration object as its parameter This object defines how the peer connection is set up and should contain information about the ICE servers to use.
Peer to peer connection javascript. Concurrently with this (and somewhat obscurely), the peer connection object starts producing ice candidates. It is obviously something to do with my code to try to reconnect, but I want that to remain to give the user a chance to reconnect if the Peer disconnects by accident Connection destroyed Please refresh mypeerjsjs327 Connection lost. Var conn = peerconnect ('destpeerid');.
Building a Custom PeertoPeer Protocol Use Bonjour and TLS to establish secure connections between devices, and define a protocol for sending messages to play a simple game of TicTacToe Download. Setting up a Peer to Peer connection JavaScript 1 2 3 var gatherer1 = new RTCIceGatherer (iceOptions);. If the user denies the request or if the connection to the network is unsuccessful, NetworkCallbackonUnavailable() is invoked on the callback object Initiating the request to connect to a peer device launches a dialog box on the same device, from which that device's user can accept the connection request.
Our first P2P connection Let's s t art by doing a simple P2P connection, thanks to some great libraries from the Nodejs community it is too simple Run this code in two consoles and this is it!. The readonly RTCPeerConnection property peerIdentity returns a JavaScript Promise that resolves to an RTCIdentityAssertion which contains a DOMString identifying the remote peer. A peer to peer connection is when you let me see files on your computer from my computer and/or vice versa (you and I act as servers to eachother we are peers) Jan 23 '07 #2 reply 8TB rx plz tel me what one mean by peer to peer network or connection You should really be reading a text about this.
With this connection, files can be transferred very directly without needing to go through our servers If one of the devices doesn't support WebRTC though, blympio tries to use a WebSocket connection which still provides reasonable speeds but isn't a Peertopeer connection. If you, however, want to create a peertopeer video chat, by directly connecting to someone else’s browser — you don’t know the address since the other browser is not a known web server So, in order to establish a p2p connection, more is needed Firewalls and NAT Traversal. When the peer with requested file is found (referred to as query hit), the query flooding stops and it sends back the file name and file size to the client, thus following the reverse path If there are multiple query hits, the client selects from one of these peers Gnutella was the first decentralized peer to peer network.
Security and platform policy considerations Successful direct peer connectivity may provide lower latency between some devices, though attempting to establish it also requires users to disclose their devices' IP addresses to others, which may be a concern for privacy or for enabling malicious users to potentially attack peers' devices and Internet connections outside of the title. Var transport1 = new RTCIceTransport (gatherer1);. I'm curious is it possible to hide the ip address in a peer to peer connection Mainly considering you have 2 computer connected remotly in a browser session I would like to know if it's possible to hide the ip Lets say A chats with B in a browser session chat build with Java script But i want that A not to be able to inspect the page and.
// on open will be launch when you successfully connect to PeerServer connon('open', function(){ // here you have connid connsend('hi!');. Learn how to stream media and data between two browsers Get to grips with the core APIs and technologies of WebRTC Capture and manipulate images using getUserMedia, CSS, and the canvas element Set up a peer connection and exchange data directly between browsers using data channels Finally, set up a signaling server using Nodejs. Create a peer var peer = new Peer();.
WebRTC JavaScript library for peertopeer applications (screen sharing, audio/video conferencing, file sharing, media streaming etc). Write onetoone video sharing application;. Peerconnect and the callback of the connection event will both provide a DataConnection object This object will allow you to send and receive data.
It represents the connection between the local and remote peer, and provice all the function and events necessary to establish the connection Establishing a peer connection Applications implementing WebRTC functionality will usually rely heavily on the RTCPeerConnection interface From the callers side (that is, the peer initiating a. You will not see what is going on between your users There is no built in logging, analytics, or database saving when using peer connections unless you do it on a separate band Most of time you will be falling back to a server connection for important data Your users can edit any data being sent across the Peer Connection. Use peerwrite(data) (which is inherited from the nodejs duplex stream interface) if you want this data to be buffered instead peeraddStream(stream) Add a MediaStream to the connection peerremoveStream(stream) Remove a MediaStream from the connection peeraddTrack(track, stream) Add a MediaStreamTrack to the connection.
How can I let the user turn off the m_Peer safely?. ICE(Interactive Connectivity Establishment) is used for making the PeertoPeer connection for us over the network ICE first tries to connect peers directly using the lowest possible latency, via UDP On our network we use a NAT firewall in our browser which prevents us from knowing our public IP address. Suggestions If you're newcomer, newbie or beginner;.
Typical handshake 11 between two peers with different gUM streams added at the start of the handshake should result Each peer has a single local and remote stream set correctly. Due to the handlers we set up in step 2, peer 2 gets this and sends an answer;. The Web Real Time Communication Protocol (WebRTC) is a set of JavaScript web APIs (and associated protocols) that allow peertopeer communication between devices Working with WebRTC is.
Secure Scuttlebutt (SSB) is a peerto peer communication protocol, mesh network, and selfhosted social media ecosystem Each user hosts their own content and the content of the peers they follow, which provides fault tolerance and eventual consistency Messages are digitally signed and added to an appendonly list of messages published by an author SSB is primarily used for implementing. If (otherUsernamelength > 0) { //make an offer myConnectioncreateOffer(function (offer) { consolelog();. Peeron ('connection', function (conn) { });.
Peertopeer (P2P) computing or networking is a distributed application architecture that partitions tasks or workloads between peers Peers are equally privileged, equipotent participants in the application They are said to form a peertopeer network of nodes Peers make a portion of their resources, such as processing power, disk storage or network bandwidth, directly available to other. Use WebRTC peer connection API;. Multi peer connection in webrtc javascript,webrtc,p2p I use array pc to save RTCPeerConnections from 1 client to other clients then call createOffer pc is global variable but have an error inside createOffer function, I get pclisti is undefined How do I fix it?.
The WebRTC API is designed to allow JavaScript applications to create realtime connections containing audio and video streams as well as data channels for arbitrary data These connections are created to directly link two users' browsers, without necessarily requiring any intermediary servers which support the WebRTC protocols. Var net = require ('net');. Creating a peer connection Next, we create a PeerConnection object which encapsulates the connection to the remote peer The PeerConnection class is marked as disposable, so must be disposed to cleanup the native resources Failing to do so generally lead to crashes or hangs, as the internal WebRTC threads are not stopped and therefore the native DLL cannot be unloaded.
Sec pipe (rawStream) pipe (sec);. Once a peertopeer connection is established, a socket descriptor is used to uniquely identify the connection The socket descriptor itself is a task specific numerical value One end of a peertopeer connection of a TCP/IP based distributed network application described by a socket is uniquely defined by. You will be able to see the folders that you shared in step 3.
If the user denies the request or if the connection to the network is unsuccessful, NetworkCallbackonUnavailable() is invoked on the callback object Initiating the request to connect to a peer device launches a dialog box on the same device, from which that device's user can accept the connection request. Sec on ('identify', function (id) {// you can asynchronously verify that the key matches the known value here id accept ();});. Peertopeer (P2P) computing or networking is a distributed application architecture that partitions tasks or workloads between peers Peers are equally privileged, equipotent participants in the application They are said to form a peertopeer network of nodes Peers make a portion of their resources, such as processing power, disk storage or network bandwidth, directly available to other.
Facing issue while connecting with another peer in peerjs express application Ask Question Asked today Automatic HTTPS connection/redirect with nodejs/express 2 WebRTC Order of processing after onnegotiateneeded on getlocalmedia success 5 WebRTC videoconferencing (manytomany) 8. Var peer = secure (require ('/bjson'));. On another PC, create a peertopeer network using the steps given above Double click on any PC to access the files on your PC Enter the credentials of the PC that you wish to gain access to and click on OK;.
There are three elements on the transport side RTCIceGatherer – gathers ICE candidates to be sent to the peer. Data connections Connect var conn = peerconnect('anotherpeersid');. Call addStream on the peer 1's peer connection object Then and only then peer 1 makes an offer;.
Since the W3C Working Draft 12 February 09 the section "Peertopeer connections" disappeared But this P2P connection is not gone But this P2P connection is not gone It's back under the name PeerConnection within the WebRTC (RealTime Communications) specifications. You're suggested to try RTCMultiConnectionjs or DataChanneljs libraries Another recommended tutorial is How to use RTCPeerConnectionjs?. //when somebody wants to call us function onOffer(offer.
Var secure = require ('securepeer');. Function connectPeers() {conn = peerconnect(code)} When a connection is created, using the PeerJS framework’s on(‘connection')you. Establish a peertopeer WebRTC connection, and ultimately go indepth on the securityand NAT traversal problems that exist for the framework 11 Purpose of the thesis This thesis aims to increase general knowledge of WebRTC and analyse how connection problems due to NAT traversing occurs and what security and privacy concerns the technol.
P does peertopeer mesh networking in JavaScript TowTruck allows you to add collaboration features (collaborative text editing, text chat, voice chat) to websites PeerCDN forms a network from a site’s visitors, and uses it to offload serving up static content away from the web server and on to the networked peers. Creation of a peer connection with a valid STUN server should result in the valid post peer connection creation state;. Peer to Peer Network Sharing This is a tutorial that will help you set up a folder/file/document that everyone on your network can access This is really helpful if you want to contribute to a common folder from different devices A real life example would be if my brother and.
Facing issue while connecting with another peer in peerjs express application Ask Question Asked today Automatic HTTPS connection/redirect with nodejs/express 2 WebRTC Order of processing after onnegotiateneeded on getlocalmedia success 5 WebRTC videoconferencing (manytomany) 8. //setup a peer connection with another user connectToOtherUsernameBtnaddEventListener("click", function { var otherUsername = otherUsernameInputvalue;. Var dtls1 = new RTCDtlsTransport (transport1);.
Use socketio or websockets for signaling;. A VPC peering connection is a networking connection between two VPCs that enables you to route traffic between them privately Instances in either VPC can communicate with each other as if they are within the same network. SDP is an important part of the WebRTC stack It is used to negotiate onsession/media options while establishing a peer connection It is a protocol that is intended to describe multimedia communication sessions for the purposes of session announcement, session invitation, and parameter negotiation.
That is why the peer connection must be initialized by the STUN server which will return an ICE candidate we can connect with WebRTC architecture In this guide, we have two different parts of the connection One is the broadcaster which can have multiple peertopeer connections to clients and sends the video using a stream. Send({ type "offer", offer offer });. Var sec = peer (function (stream) {stream pipe (process stdout);.
I'm curious is it possible to hide the ip address in a peer to peer connection Mainly considering you have 2 computer connected remotly in a browser session I would like to know if it's possible to hide the ip Lets say A chats with B in a browser session chat build with Java script But i want that A not to be able to inspect the page and. }, function (error) { alert("An error has occurred");. If you, however, want to create a peertopeer video chat, by directly connecting to someone else’s browser — you don’t know the address since the other browser is not a known web server So, in order to establish a p2p connection, more is needed Firewalls and NAT Traversal.
Var rawStream = net connect (5000);.
Manage Dynamic Multi Peer Connections In Webrtc By Andre Marques The Startup Medium
Beginner S Tutorial To Webrtc Using Peerjs Toptal
Pdf Peer To Peer Real Time Cloud Communication Solutions Semantic Scholar
Q Tbn And9gcq Lf Thiqm0oknd6s0aqvkqrp5uck Nitl7sn Hjd7xf0jsra5 Usqp Cau
Beginner S Tutorial To Webrtc Using Peerjs Toptal
Adding Multiple Streams To A Single Peer Connection Stack Overflow
Lca 14 A Node Js Toolbox For Webrtc
Q Tbn And9gct5jeyvsdipmzrkgi737srardtgzast56nsy1hpx Uqrti22t F Usqp Cau
Video Conferencing With Webrtc Today Because Of Covid 19 And The By Tasty Space Apple Medium
Peer To Peer Wikipedia
Webrtc 1 0 Real Time Communication Between Browsers
Webrtc Making A Peer To Peer Game Using Javascript By Badoo Tech Bumble Tech Medium
Build The Backend Services Needed For A Webrtc App Stun Turn And Signaling Html5 Rocks
Peer To Peer Wikipedia
P2p Peer To Peer File Sharing Geeksforgeeks
S P P2p
Success On Mac Chrome And Safari But Failed On Iphone Issue 1184 Webrtc Samples Github
Webrtc Peer To Peer Data Video And Audio Calls With Peer Js By Romain Sylvian Medium
Get Started With Webrtc Html5 Rocks
Access Rtcmulticonnection Org Rtcmulticonnection Js Webrtc Javascript Library For Peer To Peer Applications Screen Sharing Aud
How Javascript Works Webrtc And The Mechanics Of Peer To Peer Networking By Alexander Zlatkov Sessionstack Blog
What Is P2p Peer To Peer Process Geeksforgeeks
P2p Peer To Peer File Sharing Geeksforgeeks
Signaling And Video Calling Web Apis Mdn
Building P2p Video Chat Application Using Webrtc And Node Js Dev Community
Peer To Peer Network P2p Network Encyclopedia
S P P2p
Signalling Error When Doing Peer Connection Using Webrtc Stack Overflow
Browser Apis And Protocols Webrtc High Performance Browser Networking O Reilly
Pdf A Survey On Real Time Communication For Web Semantic Scholar
What Is Webrtc And How To Avoid Its 3 Deadliest Pitfalls Web And Mobile Development Blog Mindk Com
Get A Basic Chat Application Working With Webrtc Logrocket Blog
Webrtc Multiple Peer Demo
Javascript Session Establishment Protocol Jsep In Webrtc Handshake Telecom R D
How Javascript Works Webrtc And The Mechanics Of Peer To Peer Networking By Alexander Zlatkov Sessionstack Blog
Q Tbn And9gcrqkawzk3zmkll805rvvg6n8hbyheqpbsksuur6wsdvkqvhqvba Usqp Cau
Multi User Video Conference With Webrtc Minko Gechev S Blog
Peer To Peer Wikipedia
The Ultimate Guide To Webrtc What Is Webrtc How To Get Started
Peerjs A Javascript Library For True Peer To Peer Data In The Browser Dzone Web Dev
What Is Peer To Peer Network P2p Mysterium Network
Pouchdb Is A Complete Implementation Of The Couchdb Storage And Views Api That Supports Peer To Peer Replication With Other Couchdb Ins Javascript Peer Writing
Embedding Webrtc Video Chat Right Into Your Website Mozilla Hacks The Web Developer Blog
Browser Apis And Protocols Webrtc High Performance Browser Networking O Reilly
Webrtc And Man In The Middle Attacks Webrtchacks
Peer Js Enhances Webrtc Allows For Peer To Peer Connections In The Browser Noupe
Webrtc Tutorial Youtube
Browser Apis And Protocols Webrtc High Performance Browser Networking O Reilly
How To Write A Video Chat App Using Webrtc And Node Js Tsh Io
How Javascript Works Webrtc And The Mechanics Of Peer To Peer Networking By Alexander Zlatkov Sessionstack Blog
Cannot Read Property Type Of Undefined On Webrtc Peer To Peer Connection Stack Overflow
Github Iryanbell Gossip Js Gossipsub Chat In Javascript With Libp2p
How Javascript Works Webrtc And The Mechanics Of Peer To Peer Networking By Alexander Zlatkov Sessionstack Blog
An Introduction To Socket Io Last Week At Georgia Tech Coding By Mandeep Kaur Medium
Browser Apis And Protocols Webrtc High Performance Browser Networking O Reilly
Www Educative Io Edpresso What Are P2p And Clientserver Networks
A Study Of Webrtc Security A Study Of Webrtc Security
Tutorial Node Recipe 00 Socket Drawings Cycling 74
Understanding Video Rooms Twilio
Peer To Peer Wikipedia
Python Webrtc Basics With Aiortc Dev Community
Webrtc Telecom R D
Blockchain And Peer To Peer Voip Communication Over Webrtc By Altanai Medium
Signaling And Video Calling Web Apis Mdn
How Js Works Webrtc And P2p Communication Mechanisms Sudo Null It News
Mem Log Webrtc Using Media Stream And Peerconnection Api
Get Started With Webrtc Html5 Rocks
Simple Peer To Peer With Webrtc
Build A Webcam Communication App Using Webrtc By Flavio Copes Bits And Pieces
How Javascript Works Webrtc And The Mechanics Of Peer To Peer Networking By Alexander Zlatkov Sessionstack Blog
Build A Webrtc Signaling Chat App With Javascript
Browser Apis And Protocols Webrtc High Performance Browser Networking O Reilly
P2p Ddp Using Peerjs Webrtc
Webrtc Over Websocket In Node Js Logrocket Blog
3 5 1 Computer Networks
Pdf Introducing Ufo Js A Browser Oriented P2p Network
Peer Js Enhances Webrtc Allows For Peer To Peer Connections In The Browser Noupe
Ping Video Calling App Devpost
Peer To Peer Network P2p Network Encyclopedia
Q Tbn And9gctcjzssfiqox Fj5to46c1icdt3dik8 Xararplxpu7pb1gtgei Usqp Cau
P2p Peer To Peer File Sharing Geeksforgeeks
P2p Peer To Peer Networks A Practical Super Helpful Guide To Understanding It 8bitmen Com
Webrtc Chat With React Js Minko Gechev S Blog
A Study Of Webrtc Security A Study Of Webrtc Security
Difference Between Client Server And Peer To Peer Network Geeksforgeeks
Real Time Communication With Webrtc
Loosely Coupled Javascript Logic By Observer Facade Patterns In Agile Development Dev Community
Peer To Peer Network P2p Network Encyclopedia
P2p Video Chat With Javascript Webrtc Youtube
What Is Peer To Peer Network P2p Mysterium Network
A Study Of Webrtc Security A Study Of Webrtc Security
Html5 P2p Video Audio Filesharing Communications
Signalling Error When Doing Peer Connection Using Webrtc Stack Overflow
Webrtc 1 0 Real Time Communication Between Browsers
Build A Webrtc Signaling Chat App With Javascript
Libp2p Tutorial Building A Chat Application Using Libp2p
Webrtc 1 0 Real Time Communication Between Browsers
Video Programs


